黑群晖破解指南
1.制作引导U盘
1> rufus写盘工具:Rufus - Create bootable USB drives the easy way
进去之后下载第一个就行:https://github.com/pbatard/rufus/releases/download/v4.1/rufus-4.1.exe
2> arpl巴西大佬群晖引导下载:https://github.com/fbelavenuto/arpl
下载.img.zip后缀文件:https://github.com/fbelavenuto/arpl/releases/download/v1.1-beta2a/arpl-1.1-beta2a.img.zip
3> 插入U盘,安装写盘工具,并且解压arpl,将rufus的引导类型选择设为解压文件,然后点击开始,在写入完成之后点击关闭。
4> 最后将U盘拔出,然后引导盘制作完成。
2.配置群晖系统
1> 首先将引导盘插入电脑,进入BIOS界面,然后找到启动选项boot option #1,将该选项改成USB Hard Disk(注意要设置传统启动的就是USB开头,UEFI开头的代表UEFI模式),然后保存并退出BIOS。
2> 之后等待程序启动,并出现以下画面(有可能会因为版本等一系列原因有所不同)

3> 将画面中的网址在浏览器中打开

4> 将会出现以下画面,然后用键盘中的上下键可以移动光标,首先选择Choose a model (选择型号) 点击回车。

5> 选择一个你喜欢或者适合的型号,点击回车。
版本选择参考网站:黑群晖小常识软硬件选用与兼容列表 - Tank电玩&米多贝克
群晖各个型号之间有什么特色和区别
您可以通过编译不同的型号固件来实现你想要的功能特性
DS3622xs、DS3617xs、SA6400 DSM7.x版本开始都支持24个CPU线程,其它的大部分型号都最多只支持8个线程(DS918、DS920)或16个线程,如果你的CPU核心线程都多的情况下可能会有很多闲置核心,因为他们可能只调用8条线程。查询你的黑群晖支持多少线程可以看一下这里https://www.mi-d.cn/7614
DS918+、DS920+这类官方硬件自带GPU的产品型号可以调用4-10代intel核显进行转码操作,可以减少低端型号转码时cpu的占用。但是11代开始因为群晖的linux内核非常老,并且升级版本基本就只制裁一下盗版,换换UI换个皮肤做做样子,最重要的内核几乎没升级过(DSM版本和内核没多大关系)。目前只有SA6400是5.1 linux内核,其它的型号都停留在4.4或更早的3.x内核,所以其它型号能驱动核显最多只能支持到intel10代。目前是有SA6400移植驱动的固件[详情参考jim大佬博客](https://blog.jim.plus/blog/post/jim/synology-sa6400-with-i915)
带DTS文件的型号在ARPL或未编译DTS文件时硬盘顺序只会按着SAS/SATA卡,硬盘序号 只会计算有插入的硬盘的插槽,,例如两张4口SATA,就算你只在两张SATA卡最后一个口上插硬盘,只要你其它口不插硬盘,开机它也会显示硬盘序显示为硬盘1 硬盘2。并不会像非DTS型号一样显示硬盘4和硬盘8。但是他也有一个好处就是在普通引导下不会乱报SATA口错误。DTS型号截止到2023年1月清单:DS920+,DS923+, DS1520+, DS1621+, DS1821+, DS2422+,DVA1622, FS2500, SA6400。
DVA系列的型号自带Surveillance Station套件有8个摄像头授权,请不要手动到套件中心下载,装完系统之后联网自动下载
DVA3221是第一款支持NVIDAI独立显卡的型号,并且由此破解出了其它黑群晖型号的NVIDAI显卡驱动 详情查看[矿神的博客](https://imnks.com/7009.html)
DVA1622是第一款带HDMI接口并且支持输出画面的群晖型号,但只能输出Surveillance Station的监控画面。

6> 跳转回主界面,选择Choose a Build Number (选择版本) 点击回车。

7> 选择一个喜欢的就行(最好不要选择测试版,其他有更新选更新的版本),个人建议42962就可以,点击回车。

8> 跳转回主界面,选择Choose a serial Number (选择序列号) 点击回车。

9> 有正版序列号选择第二个,没有选择第一个(随机生成一个) 点击回车。

10> 跳转回主界面,插件可以按需求选取(我没有选,所以不知道会发生什么)

11>选择Bulid the loader (编译引导) 点击回车。

12> 出现以下画面,等待即可。

13> 编译完成之后可以选择Advanced menu(高级设置),选择你需要的设置,然后返回主界面,选择Boot the loader(启动)

14> 当进入以下画面请等待(有点久)

3.进入群晖官网进行下一步配置
方法一,使用网址进入配置界面:Synology Web Assistant
方法二,下载Synology Assistant进入配置界面。 下载网址:Download Center - download | Synology Inc.(选择第一个)
直接下载地址:https://global.synologydownload.com/download/Utility/Assistant/7.0.4-50051/Windows/synology-assistant-7.0.4-50051.exe?model=DS218j&bays=2&dsm_version=7.2&build_number=64570
下载完成后,点击搜索

PS: 如果没有搜索到则可能是以下问题
等待时间不够长,则继续等待
型号与硬件不适配,则可重新制作引导盘,重新完成1,2步的设置,记得更换型号
如果一切顺利将会看到以下画面。

1> 点击安装,进入以下界面,点击蓝色字体去官网下载文件

2> 确定版本后点击下载

3> 下载完成之后点击浏览,进行导入,然后点击下一步

4> 你会看到以下画面,等待即可

5> 然后会看到以下画面,继续等待

6> 如果一切顺利,将会看到以下画面

7> 点击开始,你就会看到以下画面,自由填写即可,选项框可以不勾选,然后点击下一步

8> 因为是黑群晖,所以选择第三个,然后点击下一步

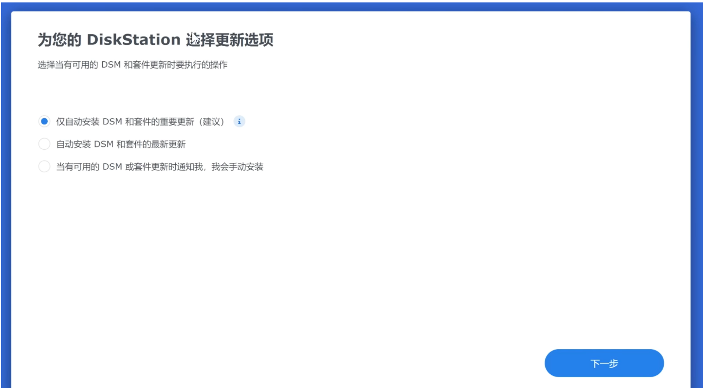
9> 因为是黑群晖,所以点击跳过

10> 设备分析可以不选,点击提交

11> 然后就可以进入群晖页面,群晖系统安装完成!
